因为我图片一般都是在文章中上传存在本地服务器,但是文章中的图片引用我都是存在oss并且用腾讯的cdn静态加速了,就出现的了文章生成海报没有图片的问题,原因就是跨域导致的,什么是跨域呢?我之前记得腾讯cdn可以在 HTTP header 设置跨域问题,现在改名为 Response Header ,操作一样,但是我设置完还是不行,自己问了问亲爱的老家伙 @叶开桑 ,原来要刷新预热,淘汰cdn节点上的旧文件,重新获取文件的新版本,这样就可以了,简单记录一下。
图文记录
在生成海报的地方看调试台,发现问题。
去腾讯CDN控制台设置,参数选择“Access-Control-Allow-Origin”取值可以设置“”,代表所有,就是对外开放,其他人也可以使用,如果不想别人使用那么就设置固定的域名,如图直接直接输入自己域名。
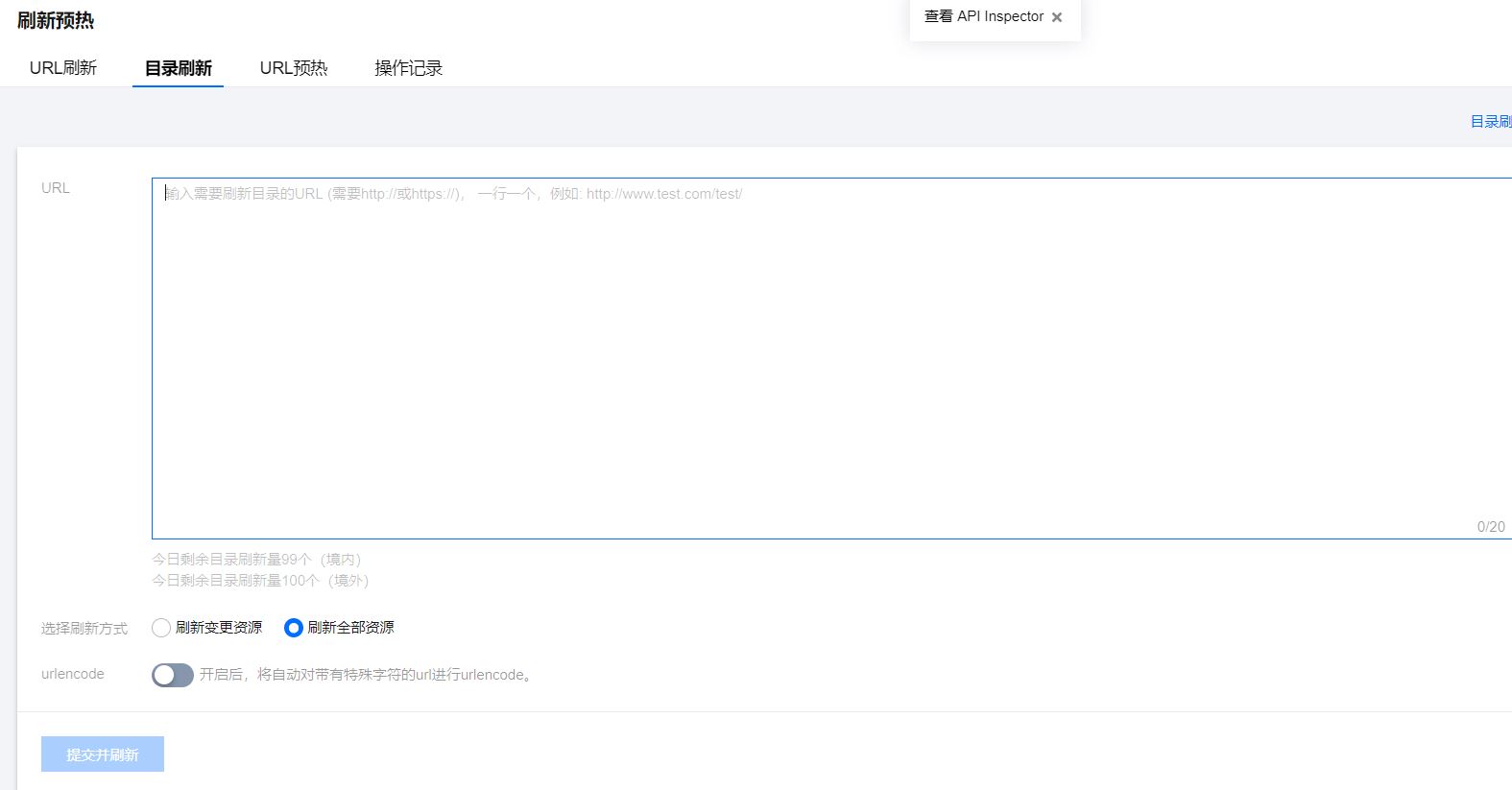
最后一步,还是把这玩意忘了,要记得刷新预热。

问题解决,Skr~

结语
感谢访问强仔博客,希望本文对你有所帮助!




不愧是强仔,就是看不懂,应该很厉害的吧!
好家伙,我是小学生
在.comment-content p加上一条 display: inline可以让回复的人和回复内容显示在同一行
感谢,刚翻着看到评论